JAPAN AI SPEECHでは、オンライン会議と連携し、文字起こしを実行することができます
前提
JAPAN AI SPEECHとオンライン会議を連携するには、「Google Calender」もしくは「Outlook カレンダー」に、
「Google Meet」、「Teams」、「Zoom」の会議URLが記載されている必要があります。
設定方法(Google Calenderの場合)
-
JAPAN AI SPEECHのトップページにアクセス後、画面右下の「Google認証」をクリックし、JAPAN AIがカレンダー上の予定を取得することを許可します。
-
Google認証が完了すると、下記ページのように、文字起こし予定の会議の一覧と取得先のオンライン会議ツールが表示されます
- 認証直後に開始した会議は文字起こしできない場合があります
- 設定が完了した直後に開催予定会議は文字起こしできない場合があります
-
「Google Calender」と連携し、「Teams」もしくは「Zoom」の会議での文字起こしを行う場合は、「Google Calendar」の「場所」、または「説明欄」に会議URLが記載されている会議のみが文字起こし対象となります
設定方法(Outlook カレンダーの場合)
-
JAPAN AI SPEECHのトップページにアクセス後、画面右下の「Microsoft認証」をクリックし、JAPAN AIがカレンダー上の予定を取得することを許可します。
-
Google認証が完了すると、下記ページのように、文字起こし予定の会議の一覧と取得先のオンライン会議ツールが表示されます
- 認証直後に開始した会議は文字起こしできない場合があります
- 設定が完了した直後に開催予定会議は文字起こしできない場合があります
-
「Outlook カレンダー」と連携し、「Google Meet」もしくは「Zoom」の会議での文字起こしを行う場合は、「Outlook Calender」の「場所」、または「説明欄」に会議URLが記載されている会議のみが文字起こし対象となります
ボットの入室方法
「JAPAN AI Notetaler」という名称のボットが各種オンライン会議への参加をリクエストします。
Google Meetの場合
ボットが会議への参加をリクエストするので「承諾」を選択
Teamsの場合
ボットが会議への参加をリクエストするので「チェック」を選択
文字起こしデータの確認方法
会議終了後に文字起こしが開始され、文字起こし完了後にデータが反映されます。
文字起こし結果は会議の主催者だけでなく、以下2条件を共に満たすユーザーにも反映されます。
- (参加しているしていないに関わらず)Google Calender もしくは Outlook Calender上で、参加者に設定されている
- Google Calender もしくは Outlook Calender連携を有効にしている
またルーム名は、開催日時+会議名となります。
なおボットが画面録画を実行するため、文字起こしのルームから動画を再生・ダウンロードすることもできます。
詳細仕様
- 1つの会議に、文字起こしボットは組織ごとに1つ参加します
- オンライン会議開始時刻の開始5分前~開始5分後まで、文字起こしボットが参加リクエストを行います
- 参加リクエストを承認したタイミングから文字起こしを開始します
- 下記ケースの場合は、文字起こしが実行できませんが、手動でボットを招待することもできます
- オンライン会議が直前(10分以内)に作成された場合
- 予定された会議スケジュールと、実際の開始時刻が5分以上異なる場合
- 一度終了したオンライン会議
- Google MeetとTeamsの会議では、文字起こしの結果の話者欄に会議参加者の表示情報を反映します
- 文字起こしボットによるオンライン会議文字起こしの対応時間は2時間となります
- 続けて会議の文字起こしを行いたい場合、文字起こしボットを手動で会議に招待する機能をご利用ください
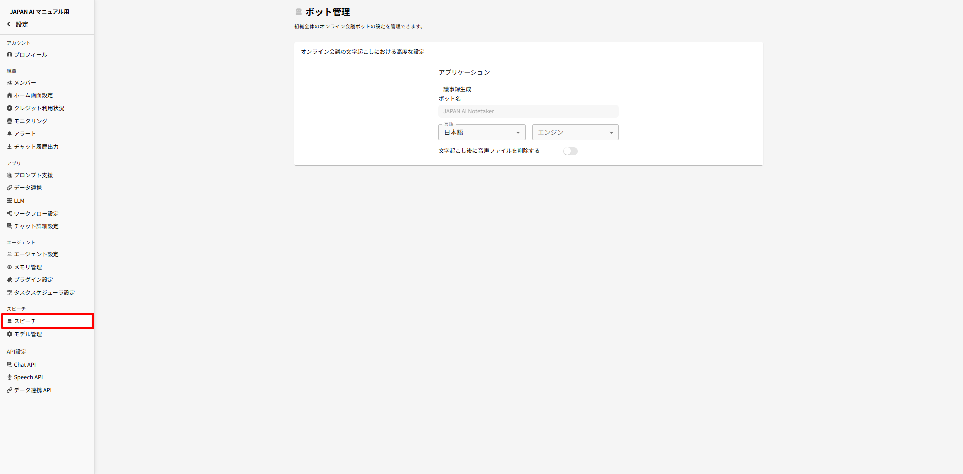
管理者設定
管理者は、管理画面の「スピーチ」より、文字起こしボット名や使用言語、エンジンを選択することが可能です。
なお設定した内容は、組織全員に反映されます。
※ ボットにはJAPAN AIのロゴがアイコンに設定されておりますが、削除したい場合は担当カスタマーサクセスまでご連絡ください。
設定項目
- ボット名
- 会議に参加する文字起こしボットの名前を設定します(デフォルトでは「JAPAN AI Notetaker」となります)。
- 言語
- 日本語、英語、中国語、自動認識
- 上記以外の言語、もしくは複数言語が混合する会議の場合は「指定なし」を選択
- エンジン
- デフォルト、またはファインチューニングしたお客様独自のエンジンを選択することが可能です
- ファインチューニングで社内用語、業界用語などの専門用語を学習させることで、専門用語の認識が可能です
- ファインチューニングの設定方法はこちら
- デフォルト、またはファインチューニングしたお客様独自のエンジンを選択することが可能です
- 文字起こし後に音声ファイルを削除する
- 文字起こし後にアップロードされたファイルを削除します
- デフォルトでは「オフ」に設定されています